Table of Contents
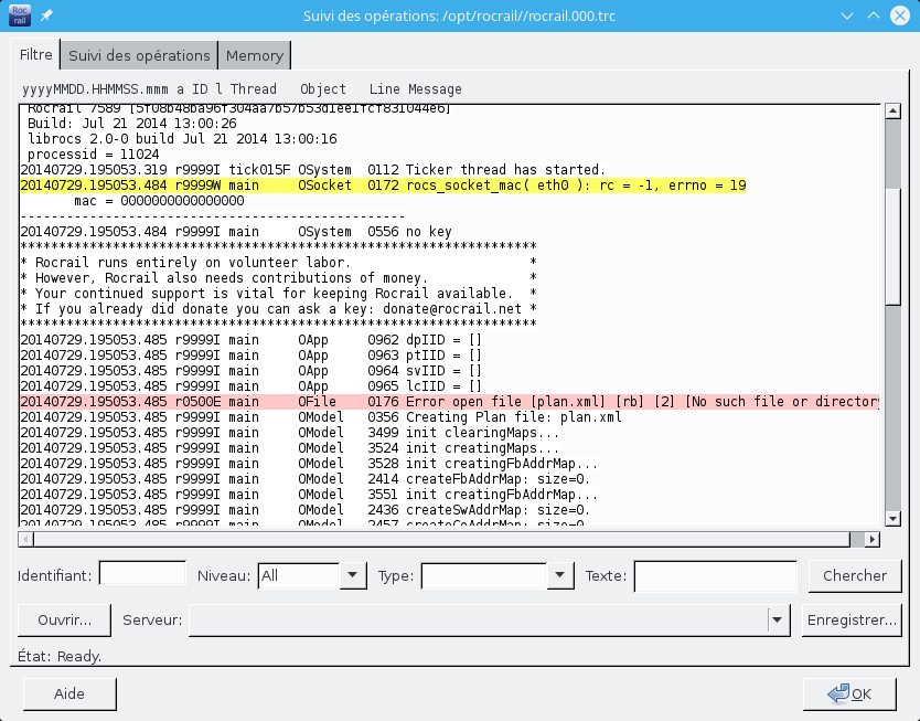
Filtre de suivi
Introduction
Avec cette boite de dialogue les fichiers de suivi du serveur Rocrail peuvent être chargés et filtré pour découvrir certains problèmes dans la séquence automatique ou tout autre problème.
Les suivis sont seulement en anglais et sont seulement une aide aux personnes qui peuvent les lire.
Pour les utilisateurs novices le Forum est le premier choix pour rechercher de l'aide.
Caractéristiques
- Aux demandes au serveur, tous les noms de fichiers de suivi disponibles qui sont listés à coté du bouton Ouvrir.
- Aux demandes au serveur, le fichier de suivi utilisé actuellement et affichage de ce dernier.
- Mise en évidence par coloration.
- Sélection de l'identification de suivi.
- Sélection du niveau de suivi.
- Sélection d'objet.
- Recherche libre par le champ texte.
- Onglet de suivi en temps réel.
Restrictions
- Les fichiers distants ne doivent pas excéder la taille de 100KB. Voir: Taille du fichier de suivi
Couleur
| Niveau de suivi | Char | Couleur |
|---|---|---|
| Exception | E | rouge |
| Avertissement | W | jaune |
| Automatique | a | vert |
| Calcul | v | bleu |
Fonctions
Identifiant
Qualification
Ligne d'identifiant de suivi. (Pour le moment la plupart des lignes ont l'identifiant 9999… → En cour.)
Gamme: …9999. Un astérisque est un espace réservé pour chaque numéro entre 0…9.
Après le changement de cette valeur la touche Entrée ou le bouton Chercher doivent être activés.
Voir également: Identifiants de suivi
Niveau
Sélectionner le niveau de suivi ou All.
Voir Couleur
Type
Type d'objet à rechercher.
Laisser vide pour tout voir.
| Type | Objet |
|---|---|
| OAction | Action |
| OBlock | Bloc |
| OCar | Voiture |
| OFBack | Détecteur |
| OLoc | Locomotive |
| OModel | Modèle |
| OOperator | Opérateur |
| OOutput | Sortie |
| OPowerMan | Gestionnaire d'alimentation |
| ORoute | Itinéraire |
| OSelTab | Faisceau de coulisse |
| OSignal | Signal |
| OStage | Organisation de bloc |
| OSwitch | Aiguillage |
| OText | Texte |
| OTT | Pont tournant ou pont transbordeur |
| OWeather | Temps |
| OXmlScript | Script XML |
Texte
Texte libre à rechercher. (Peut être laissé vide.)
Après changement de cette valeur le touche Entrée ou le bouton Chercher doivent être activés.
Ouvrir
Ouvrir un fichier de suivi serveur.
Si un suivi est sélectionné dans la zone de liste déroulante il sera demandé à partir du serveur, autrement une boîte de dialogue de sélection de fichier apparaîtra pour ouvrir un fichier de suivi local.
Les suivis Rocview peuvent également être ouverts dans cette boite de dialogue mais sont pour la plupart hors de propos.
Serveur
La liste des noms de fichier de suivi disponibles reçus du serveur avec la taille et la date.
Après un changement de sélection le fichier sera demandée par le serveur.
Enregistrer
Le suivi filtré peut être enregistré localement pour une future utilisation comme pour les rapporter sur le Forum ou en combinaison avec une question…
Chercher
Recharger le suivi du serveur sélectionné avec un nouveau type et un filtre d'identifiant.
État
Montre l'état du traitement.
Aide
Ouvre cette page Wiki dans le navigateur WEB par défaut.
Entête du suivi
L'entête du suivi est en haut du champ de suivi texte et ressemble à cela:
yyyyMMDD.HHMMSS.mmm a ID l fil Objet Ligne Message
| Colonne | Description |
|---|---|
| yyyy | Année |
| MM | Mois |
| DD | Jour |
| HH | Hour |
| MM | Minutes |
| SS | Secondes |
| mmm | Millisecondes |
| a | Code de l'application |
| ID | Identifiant ligne de suivi |
| l | Niveau de suivi |
| fil | Nom de fil |
| Objet | Type d'objet |
| Ligne | Ligne dans le code source. Cette ligne peut être trouvée dans le fichier source de l'implémentation de l'objet. |
| Message | Le message de suivi. |
Ligne source
Exemple:
Si le type d'objet est OLoc le fichier source correspondant est:
Rocrail/rocrail/impl/loc.c
La relation du fichier source de l'objet peut être trouvé dans:
Rocrail/rocrail/rocrail.xml Rocrail/rocdigs/rocdigs.xml Rocrail/roclcdr/roclcdr.xml Rocrail/rocs/rocs.xml
Documentation des messages
Memory
Pour les développeurs qui veulent vérifier l'usage de la mémoire dans Rocview.
Les étiquettes dans cet onglet ne sont pas traduits.

Cette onglet montre l'utilisation des objets Rocs dans Rocview.
Le bouton Refresh remplace le panneau de gauche avec l'utilisation courante et le panneau droit avec l'utilisation antérieure.
Les deux panneaux sont comparés avec entre eux et les lignes qui sont différentes sont surlignées avec une couleur de fond rouge.
L'option Fix previous permettra d'éviter le remplacement du contenu du panneau de droite.




